EPUB | CHM | PDF

Main Window Organization

Top Previous Next

The Database Designer for PostgreSQL user interface has been designed to provide you with convenience and flexibility in performing database designing tasks. You can easily organize various Tools and Windows to suit your preferences.

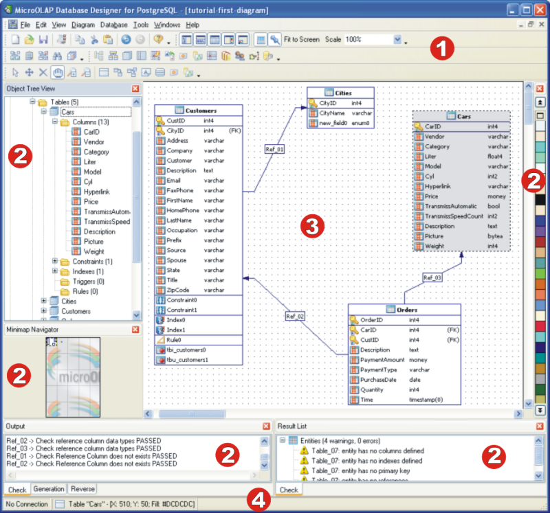
There are 4 main areas in the Database Designer for PostgreSQL user interface. They are illustrated in the following screenshot:

pgmdd-main-window-organization

1. Menubars and Toolbars

The menubars and toolbars provide you with access to the Database Designer for PostgreSQL functions. The position and visibility of bars and tools can be customized.

2. Docking Windows

Docking windows are portions of the Database Designer for PostgreSQL interface containing specific functionality, such as the Tree View Window, Minimap Navigator, Result List, Output and Color Palette. Docking windows can be Docked, Floating and Tab-Docked.

3. Diagram Window

This area contains the database diagram, which is currently being edited. You can work with multiple diagrams at the same time.

4. Connection Statusbar

The Connection Statusbar shows you the information about database connection properties of the currently active diagram.

See also:
Diagram Objects: Diagram Overview
Diagram: Notation
Workspace: Diagram Window | Toolbars | Docking Windows | Keyboard Shortcuts